HELP FILE

Set Up Unattended Access

Setting up unattended access on a customer's computer or server allows you to access their computer when the customer is not sitting in front of it, enabling you to provide unattended technical support at any time. Computers that have unattended access set up are known as unattended support computers. By setting up unattended access, the GoToAssist Customer desktop application will be downloaded on the customer's computer, and the computer will be listed in the Inventory and on the Dashboard and Devices pages. With security in mind, unattended access cannot be set up without permission from your customer.

Announcement: If you are setting up unattended support on a Mac, please be sure that the Mac user account name does not contain a space or the installation will fail. Learn more.

See Start Unattended Support Sessions for more information about connecting to unattended devices.

Note: Access to the Unattended Support feature (including those described here) is dependent upon your user group settings or your individual user settings, which are set by your administrator.

Watch Video

Topics in this article:

Choose an installation method

Set up while in an attended support session (Windows only)

Set up from the customer's computer using the unattended installer

Set up from the customer's computer via FastSupport.com

Set up on multiple domain machines (Windows only)

Choose an installation method

There are several ways that an agent can set up unattended access, as follows:

  • Set up during an attended support session (single computer) – This method utilizes the existing connection of the attended support session to install the GoToAssist Customer desktop application. You will be able to specify a nickname and company (i.e., device group) for the computer, as well as have the customer store their password (Windows only). This method requires the customer to be physically present at the computer during the set up process. See below for more information.
  • Set up from the customer's computer using the unattended installer (single or multiple computers) – This method allows you to quickly install unattended access on computers that are in your network. The installer will automatically associate the computer with the correct device group, but does not provide the option for specifying a nickname (as it uses the computer name) or storing a password. It is recommended that the customer is physically present at the computer during the setup process. See below for more information.
  • Set up from the customer's computer via FastSupport.com (single computer) – This method installs the GoToAssist Customer desktop application using the Fast Support portal. Once installed, you will be prompted to log in with your GoToAssist account credentials to associate the computer with your account. Next, you will be prompted to specify a nickname and company (i.e., device group) for the computer, as well as have the customer store their password (Windows only). It is recommended that the customer is physically present at the computer during the setup process.See below for more information.
  • Set up domain computers via GPO (up to 5,000 computers) – This method allows system or domain administrators to install unattended access (using the Windows MSI installer) on up to 5,000 domain machines simultaneously by automating the installation of the unattended installer through built-in Windows software distribution methods (such as Group Policy Management). You can also deploy versions of the application to specific computers, users or groups within a network domain through an Active Directory. This method is ideal for anyone responsible for managing and updating an IT infrastructure or other network of machines. See below for more information. Note: Unattended access can also be installed on up to 5,000 machines simultaneously using third-party or Windows built-in software distribution methods.

Set up while in an attended support session (Windows only)

This method requires the customer to be physically present at the computer during the setup process.

  1. Start a support session and invite the customer.
  2. In the Viewer toolbar, click Unattended Support > Set Up Unattended Support.

Note: If access to the Unattended Support feature has been disabled by your administrator, then the Unattended Support menu in the Viewer toolbar will be disabled (i.e., grayed out). Additionally, if unattended access has already been set up on the customer's computer, then the "Set Up Unattended Support" option will be grayed out.

  1. When prompted, enter your GoToAssist account password on the Authenticate screen in the Viewer and click Next.

  1. At this point, you will see a message, "Requesting Unattended Support Access..." within the Viewer. To stop the unattended access set up, click Cancel.

  1. During this time, the customer will see a dialog on their screen, which explains that you wish to set up unattended access on the computer, and prompts them to enter their Windows account user name and password. If the customer's computer is on a domain, they will need to enter their domain name, followed by their user name (e.g., DOMAIN\username). Advise them to enter their Windows credentials, then click Allow Unattended Support if they wish to proceed with the setup process. This allows them to grant you access to their computer without providing you with their Windows account password, as it is stored by the system, not the agent.

  1. If the customer does not wish to provide their Windows account credentials but would like to continue with the set up process, advise them to uncheck the box "Enter Windows password (recommended)" then click Allow Unattended Support. By doing so, the customer will be required to log in to their Windows user account each time an agent connects to their unattended computer. Note: By logging their credentials with GoToAssist, customers enable the agent to access their computer when they are not at it without disclosing their password. If the customer declines to store their Windows account credentials, they can store their password within the GoToAssist Customer application at a later time. For more information, see Update Stored Password.

Windows

  1. If the customer does not wish to provide their Windows account credentials, the customer can click Decline and the set up process will stop, displaying the message, "Unable to Complete Setup" in the agent's Viewer. Click Close to return to the support session.

  1. When prompted, enter a nickname for the customer's computer (i.e., how it will be listed on the Unattended Support Computers list) on the Create Nickname screen in the Viewer, then click Next.

  1. Select the device group that computer should be associated with and click Next.

  1. A confirmation message will appear stating that you have successfully set up unattended access on the customer's computer. A message, "Unattended Support has been successfully set up" will appear if the customer chose to enter their Windows account credentials to store them with the system. Click Close to return to the support session.

  1. If the customer chose not to enter their Windows account credentials during the set up process (i.e., clicked Decline), a message will display stating that you will need the customer to log in to Windows when connected to the unattended machine. You can click Close to return to the support session.

Set up from the customer's computer using the unattended installer

It is recommended that the user setting up unattended access is physically present at the computer during the setup process.

  1. Log in at http://up.gotoassist.com.
  2. Select the correct device group.
  3. In the Unattended Installer pane, click Download

  1. If you have 1 device group assigned to your account, the device group name will be displayed under "Device Group." If you have more than 1 device group assigned, use the drop-down menu to select your desired device group, where your unattended support computer (i.e., device) will populate once the installation is complete.
  2. Choose from 1 of the following unattended support installers, which can each be used to install a single machine or up to 5,000 unattended machines:
    • Windows EXE – For individual Windows computers
    • Windows MSI – For Windows networks
    • Mac OS X PKG – For individual Mac computers

  1. Once you have downloaded your unattended installer, you can open it on your customer's computer to set up unattended access.
  2. Once the GoToAssist Customer desktop application is successfully installed, the GoToAssist Customer icon will appear in the system tray (Windows) or Application menu (Mac). Additionally, the device will appear under its assigned device group, which can be accessed from your Dashboard or Devices pages, or the Unattended Support Computers list from the agent desktop application.

Windows

Mac

Set up from the customer's computer via FastSupport.com

It is recommended that the user setting up unattended access is physically present at the computer during the setup process.

  1. Go to www.fastsupport.com/unattended.
  2. Click Set Up Unattended Support.

  1. Once the GoToAssist Customer desktop application has downloaded click on it to open and run the installer. Note: For Windows user, click Yes if prompted by User Account Control. For Mac users, enter your Mac admin credentials if prompted.
  1. On the "Sign in" window, enter your agent account email address and password.
    • Windows users only: A Setup dialog explains that you wish to set up unattended access on the computer and prompts the customer to enter their Windows user name password. They can either enter their Windows credentials, or uncheck the box for the "Enter Windows password (recommended) option. Click Allow Unattended Support. Note: By logging their credentials with GoToAssist, customers allow the agent to access their computer when they are not present without disclosing their password. If a customer does not wish to let GoToAssist store their password, the agent will need to log in with valid Windows credentials each time they connect to the unattended computer.

Windows

  1. Enter a nickname (i.e., how it will be listed on the Unattended Support Computers list) for the computer, then select the device group that the computer should be associated with and click OK.

Windows

Mac

  1. Once GoToAssist is successfully installed, the GoToAssist Customer icon will appear in the system tray (Windows) or the Application menu (Mac).

Note: If access to the Unattended Support feature has been disabled by your administrator, you will be able to complete the steps listed above and setup Unattended Support successfully, however, you will still be unable to access the unattended computer.

Windows

Mac

Set up on multiple domain machines (Windows only)

This method allows system or domain administrators to install unattended access (using the Windows MSI installer) on up to 5,000 domain machines simultaneously by automating the installation of the unattended installer through built-in Windows software distribution methods (such as Group Policy Management). You can also deploy versions of the application to specific computers, users or groups within a network domain through an Active Directory. This method is ideal for anyone responsible for managing and updating an IT infrastructure or other network of machines.

Note: You can also use some third-party and/or paid software (such as Microsoft System Center Configuration Manager or Prism Deploy®) rather than Active Directory to install Unattended Support on multiple machines. See their support sites for more information on automating the installation of an executable (.exe) file.

  1. Choose an existing shared folder on a server in your network, or create a new one.
  2. Save the Windows MSI Installer to that shared folder, as follows:
    1. Log in at http://up.gotoassist.com and select the correct device group on your Dashboard.
    2. In the Unattended Installer pane, click Download. Additionally, you can go to the Devices page and click Download for the unattended installer. Note: If access to the Unattended Support feature has been disabled by your administrator, then the Download button on your Dashboard (as well as the Unattended Installer button on your Devices page) will be disabled (i.e., grayed out).

  1. If you have 1 device group assigned to your account, the device group name will be displayed under "Device Group." If you have more than 1 device group assigned, use the drop-down menu to select your desired device group, where your unattended support computer (i.e., device) will populate once the installation is complete.
  2. Click Windows MSI and save it to the shared folder.

  1. If desired, select which computers the installation should occur on as follows: 
    1. In the Microsoft Group Policy Management application, create a group that includes only the computers that you want unattended support to be installed on.
    2. Create a new filter by clicking Add under "Security Filtering”.
    3. In the "Select User, Computer or Group" window, enter the name of the group (created in Step #1) in the Enter Object Name field and click Check Names to search for the group.
    4. Select the group and click OK to add it to the Security Filtering list.
    5. Remove the default “Authenticated Users” filter by selecting it and clicking Remove > OK.
    6. To optimize the policy, it is recommended that you select Details tab > GPO Status menu > User Configuration Settings Disabled > OK in the “Install [file]” section (at the top of the window).
  2. Ensure that both the share permissions and folder permissions are set to “Authenticated users = read and execute” or “Domain Computers = read and execute”, as follows: Note: If you used Step #3 to create a new filter, substitute "Authenticated Users" for the new filter.
    • To access share permissions: Properties > Sharing tab > Advanced Sharing button > Permissions button > Authenticated Users
    • To access folder permissions: Properties > Security tab
  3. If desired, run a test installation of the .MSI file to verify its integrity (highly recommended).
  4. In the Microsoft Group Policy Management application, create a new policy as follows: Note: This is usually done on a domain controller, but if you installed Group Policy Management on one of your workstations then it will also work.
    1. On the top level of the left navigation, right-click and select Create a GPO on this domain.
    2. Enter a name and leave the Source Starter field blank.
    3. Click OK. A new policy is created in the “Group Policy Objects” folder.
  5. Right-click the newly created policy and select Edit.
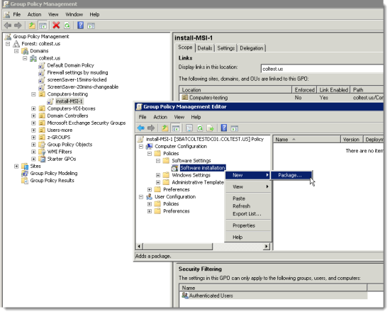
  6. In the left navigation of the Group Policy Management Editor, select Computer Configuration > Policies > Software Settings. Right-click Software Installation and select New > Package.

  1. In the Open dialog, select the Windows MSI Installer that you copied to the shared folder in Step #2 and click Open.
  2. In the Deploy Software window, select “Assigned” and click OK. The new package appears in the right pane of the Group Policy Management Editor. Note: To change deployment and language options, right-click the new package and select Properties.
  3. Reboot one or more workstations to install the .MSI file; you should see the installation happen just before you see the logon prompt. You can also check the Programs and Features list to see if the GoToAssist Customer application was successfully installed. Note: If the GoToAssist Customer application was not successfully installed, check the Windows Event Viewer for errors.

For more information, see the Microsoft® Support website.

Related articles

Start Unattended Support Sessions

Move Unattended Computers

Rename Unattended Computers

Refresh or Reset Unattended Computers

Delete Unattended Computers and Remove Unattended Access

Wake Sleeping Computers (Wake-on-LAN)